Cơ sở dữ liệu công chứng tập trung cả nước
Yêu cầu về xây dựng, thiết kế mô hình Cơ sở dữ liệu công chứng tập trung, thống nhất, dùng chung cả nước; triển khai Quyết định số 3727/QĐ-BTP
-
I. BỐI CẢNH VÀ MỤC TIÊU
Trong bối cảnh chuyển đổi số quốc gia, Luật Giao dịch điện tử năm 2023 và Luật Công chứng đã đặt nền tảng pháp lý cho việc hình thành văn bản công chứng điện tử và công chứng điện tử tại Việt Nam. Một trong những trụ cột kỹ thuật quan trọng để bảo đảm an toàn pháp lý, tính liên tục và khả năng kiểm chứng của hoạt động công chứng điện tử là việc xây dựng Cơ sở dữ liệu công chứng (CSDL Công chứng), đóng vai trò là kho lưu trữ bản chính điện tử và trung tâm tích hợp dữ liệu cho toàn hệ thống.
Việc hình thành CSDL Công chứng nhằm phục vụ triển khai công chứng điện tử trực tiếp, công chứng điện tử từ xa theo đúng quy định của pháp luật; đồng thời góp phần tiết kiệm chi phí xã hội, nâng cao hiệu quả phục vụ người dân và doanh nghiệp. Bên cạnh đó, CSDL Công chứng cần đáp ứng các yêu cầu pháp lý – kỹ thuật để phù hợp với mục tiêu của Chương trình phát triển Chính phủ số ban hành kèm theo Quyết định số 2629/QĐ-TTg ngày 1/12/2025 của Thủ tướng Chính phủ.
Ngày 19/6/2025, Ban Chỉ đạo Trung ương về phát triển khoa học, công nghệ, đổi mới sáng tạo và chuyển đổi số đã ban hành Kế hoạch 02-KH/BCĐTW về thúc đẩy chuyển đổi số liên thông, đồng bộ, nhanh, hiệu quả đáp ứng yêu cầu sắp xếp tổ chức bộ máy của hệ thống chính trị. Kế hoạch nêu quan điểm “Lấy dữ liệu làm trung tâm, phải bảo đảm “đúng - đủ - sạch - sống - thống nhất - dùng chung” và yêu cầu mô hình kiến trúc được tinh gọn, tập trung vào các chức năng cốt lõi của chính quyền số, vận hành trên nguyên tắc “Một hệ thống thống nhất - Một dữ liệu duy nhất - Một dịch vụ liền mạch”.
Tại Thông báo Kết luận số 39-TB/TGV ngày 09/8/2025 của Tổ Giúp việc, Ban Chỉ đạo Trung ương về phát triển khoa học, công nghệ, đổi mới sáng tạo và chuyển đổi số, theo đó yêu cầu: các bộ, ngành, các cơ quan trong hệ thống chính trị khẩn trương rà soát, đánh giá để xây dựng, nâng cấp, hoàn thiện nền tảng của bộ ngành mình (phần cứng, phần mềm) bảo đảm các yêu cầu: (i) những gì có thể dùng chung thì phải dùng chung, không để lãng phí, trùng lặp; (ii) vận hành xuyên suốt từ Trung ương đến địa phương; (iii) có khả năng kết nối với các nền tảng khác trong toàn hệ thống chính trị; (iv) tuân thủ các quy định về khung kiến trúc, kiến trúc về chuyển đổi, dữ liệu; (v) phục vụ hiệu quả công tác thống kê, phân tích, quản lý, điều hành của bộ, ngành mình và toàn hệ thống chính trị.
Ngày 23/7/2025, Chính phủ ban hành Nghị quyết số 214/NQ-CP ban hành Kế hoạch hành động của Chính phủ về thúc đẩy tạo lập dữ liệu phục vụ chuyển đổi số toàn diện. Theo đó, các bộ, ngành chủ trì xây dựng và cung cấp các nền tảng số quốc gia dùng chung, hệ thống thông tin quy mô quốc gia, bảo đảm phù hợp với Khung kiến trúc tổng thể quốc gia số , các địa phương rà soát, hoàn thiện, chuẩn hóa cơ sở dữ liệu của địa phương trên các nền tảng số, hệ thống thông tin dùng chung, thống nhất của Trung ương theo hướng dẫn.
Theo Nghị quyết số 193/2025/QH15 ngày 19/2/2025 của Quốc hội về thí điểm một số cơ chế, chính sách đặc biệt tạo đột phá phát triển khoa học, công nghệ, đổi mới sáng tạo và chuyển đổi số quốc gia, ngân sách trung ương được sử dụng để đầu tư, mua sắm, thuê, duy trì, vận hành, bảo trì các nền tảng số, hệ thống thông tin quy mô quốc gia, quy mô vùng để các cơ quan, tổ chức của trung ương, địa phương sử dụng, khai thác chung nhằm phục vụ phát triển kinh tế - xã hội, bảo đảm hiệu quả, tránh lãng phí.
Ngày 18/12/2025, Văn phòng Chính phủ đã có Công văn số 12501/VPCP-KSTT về việc xây dựng CSDLCC thống nhất, dùng chung gửi Bộ Tư pháp; theo đó đồng ý về chủ trương theo đề xuất của Bộ Tư pháp về xây dựng CSDLCC thống nhất, dùng chung theo đúng chỉ đạo của Ban Chỉ đạo trung ương về phát triển khoa học, công nghệ, đổi mới sáng tạo và chuyển đổi số tại Thông báo Kết luận số 39-TB/TGV và Nghị quyết số 214/NQ-CP.
Thực hiện Kế hoạch của Ban Chỉ đạo Trung ương về phát triển khoa học, công nghệ, đổi mới sáng tạo và chuyển đổi số, Nghị quyết của Quốc hội, Chính phủ, Bộ Tư pháp đã dự thảo, lấy ý kiến các bộ, ngành, địa phương và tổ chức thẩm định Nghị quyết xử lý khó khăn, vướng mắc trong việc xây dựng Cơ sở dữ liệu công chứng tập trung, thống nhất và dùng chung. Theo dự thảo Nghị quyết, Cơ sở dữ liệu công chứng tập trung, thống nhất và dùng chung bao gồm thông tin về công chứng viên, tổ chức hành nghề công chứng, thông tin về giao dịch được công chứng, thông tin về biện pháp ngăn chặn và cảnh báo rủi ro trong hoạt động công chứng, văn bản công chứng và các tài liệu khác trong hồ sơ công chứng. Cơ sở dữ liệu công chứng tập trung, thống nhất và dùng chung do Bộ Tư pháp xây dựng và quản lý thống nhất từ trung ương đến địa phương. Ủy ban nhân dân cấp tỉnh có trách nhiệm chỉ đạo việc cập nhật, kiểm tra, bảo đảm tính chính xác, đầy đủ, kịp thời của dữ liệu công chứng phát sinh tại địa phương.
-
II. NGUYÊN TẮC VÀ YÊU CẦU THIẾT KẾ CSDL CÔNG CHỨNG
-
1. Nguyên tắc thiết kế
Tại Nghị quyết số 214/NQ-CP ngày 23 tháng 7 năm 2025 của Chính phủ ban hành Kế hoạch hành động của Chính phủ thúc đẩy tạo lập dữ liệu phục vụ chuyển đổi số toàn diện trong hệ thống chính trị đề ra mục tiêu phấn đấu 100% các cơ sở dữ liệu quốc gia, cơ sở dữ liệu chuyên ngành được rà soát, đánh giá, tiếp tục xây dựng, bổ sung và chuẩn hóa toàn diện theo tiêu chuẩn chung, bảo đảm bao quát tất cả các lĩnh vực quản lý nhà nước, khả năng liên thông, kết nối, chia sẻ, tích hợp; nâng cao chất lượng cung cấp dịch vụ công trực tuyến, phục vụ hiệu quả công tác chỉ đạo, điều hành và cải cách thủ tục hành chính dựa trên dữ liệu, đáp ứng yêu cầu thiết thực của người dân, doanh nghiệp. Triển khai xây dựng các cơ sở dữ liệu quốc gia, cơ sở dữ liệu chuyên ngành bảo đảm đồng bộ, thống nhất từ Trung ương đến địa phương. Các thông tin trong cơ sở dữ liệu quốc gia, cơ sở dữ liệu chuyên ngành phải được duy trì đúng, đủ, sạch, sống, thống nhất, dùng chung; đúng quy chuẩn, tiêu chuẩn kỹ thuật bảo đảm liên thông dữ liệu. Trong đó, Bộ Tư pháp có nhiệm vụ xây dựng Cơ sở dữ liệu công chứng phục vụ chỉ đạo, điều hành và giải quyết TTHC.
Hệ thống cơ sở dữ liệu công chứng được đề xuất theo định hướng đảm bảo dữ liệu ĐÚNG - ĐỦ - SẠCH - SỐNG - THỐNG NHẤT - DÙNG CHUNG, với các nguyên tắc trọng tâm sau đây:
(1) Tập trung dữ liệu ở Trung ương, phân tán giao dịch ở địa phương:
- Hình thành CSDL công chứng do Bộ Tư pháp quản lý, là nơi lưu trữ bản chính điện tử của các văn bản công chứng.
- Các tổ chức hành nghề công chứng tại địa phương kết nối tới trung tâm qua phần mềm chuyên dùng đáp ứng các yêu cầu hợp chuẩn/hợp quy; bảo đảm kết nối qua hạ tầng kết nối an toàn theo quy định.
(2) Tách bạch lưu trữ bản chính và giao dịch nghiệp vụ:
- Lõi trung tâm tập trung vào chức năng: tiếp nhận, kiểm tra, lưu trữ, bảo quản và cung cấp bản chính điện tử.
- Các chức năng nghiệp vụ dành cho văn phòng công chứng (tiếp nhận yêu cầu, đặt lịch hẹn, thanh toán, quản lý quy trình nội bộ) được triển khai bởi các nhà cung cấp hiện có triển khai; kết nối với CSDL Công chứng tập trung theo chuẩn thống nhất.
(3) Dựa trên hạ tầng số và dữ liệu quốc gia:
- Tận dụng và tích hợp định danh điện tử VNeID, CSDL quốc gia về dân cư, CSDL đất đai, CSDL đăng ký doanh nghiệp, CSDL thuế và các nền tảng tích hợp chia sẻ dữ liệu.
- Đảm bảo tương thích với các tiêu chuẩn chữ ký số, chứng thư số và dịch vụ tin cậy theo quy định.
(4) Chuẩn hóa, mở cho nhiều nhà cung cấp:
- Nhà nước ban hành bộ chuẩn dữ liệu, giao thức kết nối và yêu cầu an toàn thông tin theo quy định.
- Cho phép đa dạng nhà cung cấp phần mềm nghiệp vụ cho tổ chức hành nghề công chứng; tuy nhiên bắt buộc tuân thủ quy chuẩn để kết nối với CSDL Công chứng.
(5) An toàn, bảo mật và bảo vệ dữ liệu cá nhân:
- Thiết kế hệ thống theo nguyên tắc “bảo vệ dữ liệu ngay từ thiết kế”, đảm bảo tuân thủ Nghị định số 13/2023/NĐ-CP ngày 17/04/2023 của Chính phủ: Bảo vệ dữ liệu cá nhân
- Áp dụng các tiêu chuẩn về quản lý an toàn thông tin; thực hiện mã hoá, phân quyền, giám sát truy cập và lưu vết đầy đủ.
-
2. Yêu cầu về mô hình kiến trúc tổng thể hệ thống CSDL công chứng
(1) Về sự phù hợp với với Khung kiến trúc tổng thể quốc gia số
Kiến trúc của hệ thống CSDL công chứng phải phù hợp với Khung kiến trúc tổng thể quốc gia số ban hành kèm theo Quyết định số 3090/QĐ-BKHCN ngày 08/10/2025 của Bộ trưởng Bộ Khoa học và Công nghệ.
Mô hình khái quát của Khung kiến trúc tổng thể quốc gia kèm theo Quyết định số 3090/QĐ-BKHCN ngày 08/10/2025 của Bộ KHCN gắn với yêu cầu cải cách, số hóa, minh bạch trong quá trình xây dựng, an ninh mạng, an toàn thông tin; bảo đảm kết nối, chia sẻ, dùng chung tài nguyên, dữ liệu; tránh trùng lặp trên quy mô quốc gia; đồng thời hỗ trợ phát triển kinh tế - xã hội, phục vụ người dân, doanh nghiệp.
Theo mô hình Khung kiến trúc số tham chiếu cấp bộ, Hệ thống cơ sở dữ liệu công chứng cần được thiết kế theo các lớp chức năng từ dưới lên, bao gồm: (1) Lớp Hạ tầng số và an ninh mạng dùng chung, (2) Lớp Dữ liệu và nền tảng lõi, (3) Lớp Ứng dụng và nghiệp vụ dùng chung và (4) Lớp Kênh tương tác và đo lường hiệu quả. Sự phân lớp này giúp phân định rõ vai trò, trách nhiệm của các cơ quan tham gia vào Hệ thống, bảo đảm các thành phần có thể được phát triển độc lập nhưng vẫn tương thích và kết nối chặt chẽ với nhau.
(2) Về sự phù hợp với Khung kiến trúc số Bộ Tư pháp phiên bản 4.0
Ngày 31/12/2025, Bộ Tư pháp đã Ban hành Khung kiến trúc số Bộ Tư pháp phiên bản 4.0 (Quyết định số 3828/QĐ-BTP). Theo đó, trong mô hình tổng thể đã thể hiện vị trí của cơ sở dữ liệu công chứng và ứng dụng, nghiệp vụ về công chứng trong kiến trúc tổng thể của Bộ, Ngành Tư pháp:
Tuân thủ Kiến trúc Lớp hạ tầng số và an ninh mạng dùng chung
Cơ sở dữ liệu công chứng sẽ vận hành trên hạ tầng công nghệ thông tin tập trung do Bộ Tư pháp đầu tư. Bộ Tư pháp đang lập chủ trương đầu tư dự án thuê hạ tầng Cloud làm Trung tâm dữ liệu chính (DC). DC dự kiến đầu tư sẽ có tài nguyên đáp ứng đủ cho tất cả các ứng dụng/ dịch vụ của Bộ Tư pháp sử dụng đến năm 2030 với các công nghệ mới nhất, đảm bảo hoạt động ổn định, hiệu quả.
Sơ đồ khái quát kiến trúc Chính phủ số Bộ Tư pháp thể hiện rõ CSDL công chứng được kết nối và chia sẻ dữ liệu với Cơ sở dữ liệu Quốc gia về dân cư, các cơ sở dữ liệu, hệ thống có liên quan theo các văn bản hướng dẫn của Bộ Công an và Bộ Khoa học và Công nghệ, để đảm bảo an toàn thông tin, các hệ thống thông tin này cần đạt cấp độ 3 trở lên để bảo đảm đủ điều kiện kết nối với Cơ sở dữ liệu Quốc gia về dân cư.
Tuân thủ Kiến trúc Lớp Dữ liệu và nền tảng lõi
Theo mô hình dữ liệu tham chiếu của Bộ, Ngành Tư pháp, dữ liệu công chứng thuộc Mục dữ liệu Bổ trợ tư pháp (DRM003.004.011), cụ thể:Mã
Phân loại dữ liệu
Dữ liệu
Kiểu dữ liệu
cấu trúc
khả năng chia sẻ
DRM003.004.011.002.001
Danh sách tổ chức hành nghề công chứng
Dữ liệu
Có cấu trúc
Công khai
DRM003.004.011.002.002
Danh sách công chứng viên
Dữ liệu
Có cấu trúc
Công khai
DRM003.004.011.002.003
Hoạt động công chứng
Thông tin
Có cấu trúc
Bảo mật
Tuân thủ Kiến trúc Lớp Ứng dụng và nghiệp vụ dùng chung
Nghiệp vụ về công chứng thuộc Danh mục nghiệp vụ chuyên ngành, cụ thể các nhóm nghiệp vụ sau:
TT
Nhiệm vụ
Nghiệp vụ tương ứng
Ánh xạ với CPS 4.0
10
10. Về bổ trợ tư pháp:
BRM003.004.011 Bổ trợ tư pháp.
10.1.4
Công chứng, chứng thực
BRM004.003.008 Cung cấp dịch vụ công, thủ tục hành chính.
Tuân thủ Kiến trúc Lớp Kênh tương tác và đo lường hiệu quả
Cơ sở dữ liệu công chứng cung cấp các hình thức, phương tiện, qua đó người sử dụng truy cập thông tin, dịch vụ Bộ Tư pháp cung cấp. Các kênh truy cập chính bao gồm: tin nhắn SMS, thư điện tử (email) và ứng dụng Web (website).
-
-
III. QUY ĐỊNH KỸ THUẬT VÀ CẤU TRÚC CSDL CÔNG CHỨNG
Để đáp ứng yêu cầu các thông tin trong cơ sở dữ liệu quốc gia, cơ sở dữ liệu chuyên ngành phải được duy trì đúng, đủ, sạch, sống, thống nhất, dùng chung, đúng quy chuẩn, tiêu chuẩn kỹ thuật tại Nghị quyết số 214/NQ-CP, Bộ Tư pháp đã ban hành Quyết định 3727/QĐ-BTP ngày 29/12/2025 ban hành Quy định về kỹ thuật, cấu trúc Cơ sở dữ liệu công chứng. Đây là văn bản pháp lý quan trọng, đặt nền móng cho việc hình thành CSDL Công chứng trong đó quy định kỹ thuật, cấu trúc CSDL Công chứng để phục vụ xây dựng, kết nối, chia sẻ dữ liệu với các hệ thống khác.
-
1. Các nhóm thông tin
Theo Quyết định 3727/QĐ-BTP, CSDL Công chứng gồm 7 nhóm thông tin; mỗi nhóm quy định chi tiết cấu trúc, kiểu dữ liệu và yêu cầu đối với từng trường thông tin. Khái quát như sau:
Thứ nhất, Nhóm thông tin giao dịch công chứng:
Thông tin giao dịch công chứng được định nghĩa gồm 8 thực thể dữ liệu bao phủ toàn diện các thông tin liên quan đến giao dịch công chứng từ Mã định danh, loại giao dịch, ngày công chứng, số công chứng, các bên liên quan, tài sản, công chứng viên, tổ chức công chứng, phí, phân loại giao dịch giấy/điện tử, lịch sử cập nhật giao dịch công chứng,…
Thứ hai, Nhóm thông tin ngăn chặn/cảnh báo rủi ro:
Thông tin ngăn chặn, cảnh báo, giải tỏa, đối tượng bị ngăn chặn (tài sản, cá nhân, tổ chức) bao gồm 4 thực thể dữ liệu mô tả thông tin về văn bản ngăn chặn/cảnh báo rủi ro cũng như các trường dữ liệu tham chiếu đến đối tượng bị ngăn chặn.
Thứ ba, Nhóm thông tin tham chiếu về tổ chức hành nghề công chứng:
Thông tin tham chiếu về tổ chức hành nghề công chứng được quy định gồm 16 trường thông tin mô tả về tổ chức hành nghề công chứng bao gồm: Mã định danh, tên tổ chức, giấy tờ pháp nhân theo quy chuẩn QCVN 09:2025/BCA.
Thứ tư, Nhóm thông tin tham chiếu về công chứng viên:
Thông tin tham chiếu về công chứng viên gồm hai thực thể quản lý chính bao gồm thông tin cá nhân công chứng viên và dữ liệu thẻ hành nghề, trạng thái hành nghề công chứng.
Thứ năm, Nhóm thông tin tham chiếu về cá nhân/tổ chức:
Nhóm thông tin cá nhân/tổ chức tham gia giao dịch công chứng gồm hai thực thể quản lý là cá nhân và tổ chức với các trường thông tin cụ thể được quy định theo quy chuẩn QCVN 09:2025/BCA.Thứ sáu, Nhóm thông tin tài sản:
Nhóm thông tin tài sản bao gồm thông tin chung về tài sản, thông tin chủ sở hữu và thông tin chi tiết của 10 loại tài sản bao gồm: Quyền sử dụng đất, tài sản gắn liền với đất, hợp đồng mua bán BĐS, Xe mô tô gắn máy, Xe bốn bánh gắn động cơ, tàu biển, phương tiện thủy nội địa, tàu cá, tàu bay, tài sản khác.
Thứ bảy, Nhóm thông tin tham chiếu về địa điểm:
Nhóm thông tin tham chiếu về địa điểm là sự kết hợp QCVN 09:2025/BCA về cấu trúc địa chỉ theo mô hình đơn vị hành chính cũ kết hợp danh mục và mã số đơn vị hành chính theo Quyết định số 19/2025/QĐ-TTg của Thủ tướng Chính phủ: Ban hành Bảng danh mục và mã số các đơn vị hành chính Việt Nam.
-
2. Tổ chức triển khai
Cục Bổ trợ tư pháp có trách nhiệm Chủ trì, phối hợp với Cục Công nghệ thông tin và cơ quan, đơn vị có liên quan xây dựng Cơ sở dữ liệu về công chứng. Xây dựng, công bố các dịch vụ kết nối chia sẻ dữ liệu phù hợp với Quy định về kỹ thuật, cấu trúc Cơ sở dữ liệu công chứng.
Cục Công nghệ thông tin có trách nhiệm: Hướng dẫn triển khai các dịch vụ chia sẻ dữ liệu cơ bản trên cơ sở cung cấp các thông điệp dữ liệu theo Quy chuẩn dữ liệu này. Phối hợp với Bộ Công an, Bộ Khoa học và Công nghệ để triển khai cung cấp dịch vụ dữ liệu qua Nền tảng chia sẻ, điều phối dữ liệu (NDOP/NDXP); tiếp nhận và xử lý các yêu cầu kết nối, khai thác dữ liệu qua dịch vụ chia sẻ dữ liệu; kiểm thử các thông điệp dữ liệu cung cấp từ dịch vụ chia sẻ dữ liệu tuân thủ Quy định về kỹ thuật, cấu trúc Cơ sở dữ liệu công chứng.
Các địa phương và nhà phát triển phần mềm căn cứ Quy định về kỹ thuật, cấu trúc Cơ sở dữ liệu công chứng chuẩn bị các điều kiện làm sạch dữ liệu từ các CSDL công chứng địa phương hiện thời và chuyển đổi dữ liệu.
-
-
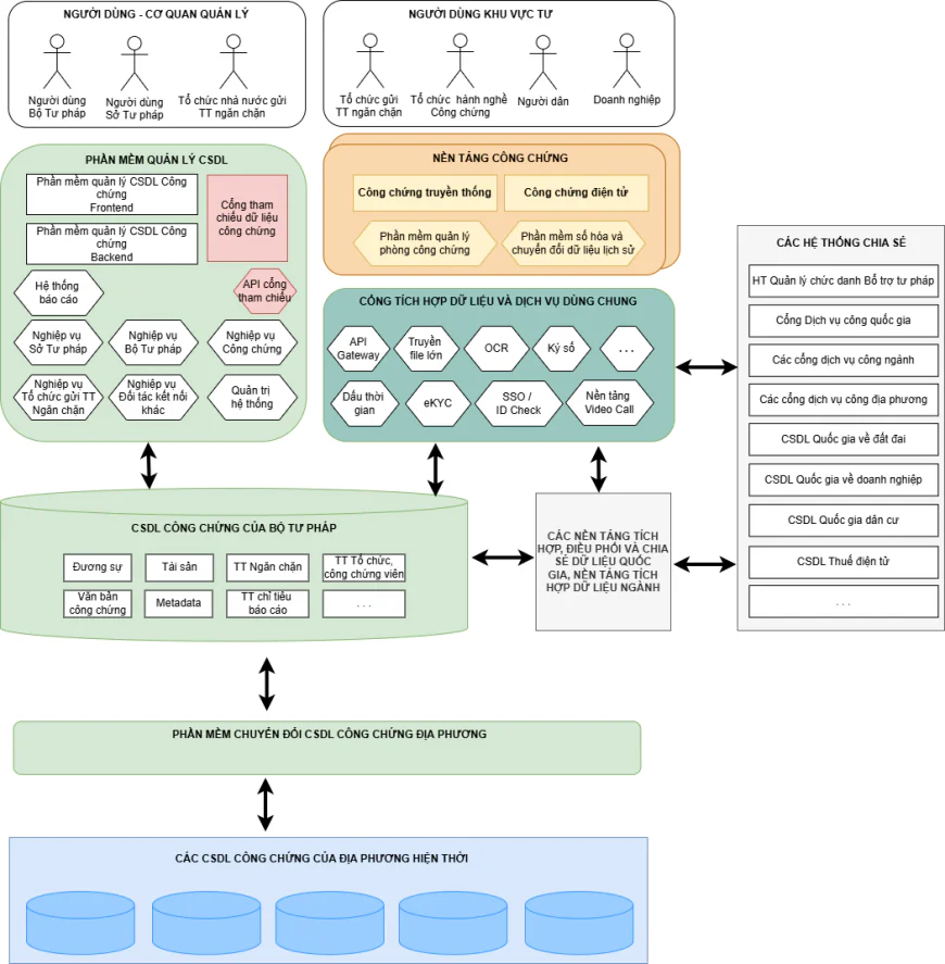
VI. MÔ HÌNH KIẾN TRÚC TỔNG THỂ HỆ THỐNG
Đề xuất kiến trúc logic của hệ thống CSDL công chứng theo mô hình 6 lớp dịch vụ, vận dụng phương pháp thiết kế theo nhóm nghiệp vụ (Domain-Driven Design) như sau:
Lớp 1 - Phần mềm nền tảng công chứng
Phần mềm Nền tảng Công chứng không thuộc phạm vi đầu tư của CSDL Công chứng nhưng lại đóng vai trò quan trọng trong kiến trúc tổng thể. Phần mềm nền tảng Công chứng được sử dụng bởi các tổ chức hành nghề công chứng, hiện nay có nhiều nhà cung cấp và chủ yếu hỗ trợ quản lý thông tin hồ sơ công chứng truyền thống.
Trong giai đoạn đầu triển khai CSDL Công chứng, cần tạo điều kiện để các nhà cung cấp phần mềm hiện thời được kết nối và trao đổi dữ liệu với CSDL Công chứng tập trung, tránh gián đoạn công việc của các tổ chức hành nghề công chứng đồng thời nhanh chóng tạo lập dữ liệu dùng chung cho hệ thống. Trong tương lai, các phần mềm nền tảng Công chứng được khuyến khích phát triển và hỗ trợ đồng thời cho cả hoạt động công chứng truyền thống và công chứng điện tử khi đủ điều kiện áp dụng.
Lớp 2 - Cổng tích hợp dữ liệu và dịch vụ dùng chung
Để đảm bảo các tiêu chí ĐÚNG - ĐỦ - SẠCH - SỐNG của CSDL Công chứng thì cần thiết lập lớp dịch vụ dùng chung mà mọi giao dịch công chứng (truyền thống và điện tử) đều phải kết nối, sử dụng theo tiêu chuẩn thống nhất. trước mắt đề xuất triển khai một số dịch vụ trọng yếu bao gồm:
- Dịch vụ API kết nối an toàn dành riêng cho ngành công chứng.
- Dịch vụ truyền file dung lượng lớn.
- Dịch vụ chữ ký số cho công chứng viên và tổ chức hành nghề công chứng.
- Dịch vụ dấu thời gian điện tử và các cổng chuẩn hoá giao thức/định dạng dữ liệu.
- Các dịch vụ dùng chung khác.
Lớp 3 - CSDL Công chứng tập trung
Để bảo đảm tiêu chí “THỐNG NHẤT - DÙNG CHUNG”, cần xây dựng kho dữ liệu công chứng tập trung, bao gồm dữ liệu hồ sơ công chứng, các CSDL thành phần như: tổ chức hành nghề công chứng, công chứng viên, tài sản, thông tin ngăn chặn/giải tỏa giao dịch…; đồng thời lưu trữ bản chính điện tử để sẵn sàng cung cấp/khai thác theo thẩm quyền.
Thiết kế kho dữ liệu cần chú trọng thu thập dữ liệu “tại nguồn” và đầy đủ thuộc tính liên quan đến hồ sơ; phản ánh trung thực diễn biến giao dịch của từng bộ hồ sơ, tiệm cận thời gian thực, từ đó bảo đảm các tiêu chí chất lượng dữ liệu.
Lớp 4 - Tích hợp liên thông với các hệ thống khác
CSDL Công chứng cho phép các hệ thống có nhu cầu khai thác qua hai (02) kênh:
- Kênh hệ thống nhà nước: Các hệ thống của Chính phủ như CSDL dân cư, đất đai, đăng ký doanh nghiệp, thuế, thi hành án, toà án… phục vụ kiểm tra, đối soát và tự động cập nhật sau giao dịch công chứng. Các hệ thống này sẽ kết nối CSDL Công chứng thông qua các nền tảng tích hợp, điều phối và chia sẻ dữ liệu quốc gia phổ biến như LGSP, NDXP,...
- Kênh tổ chức ngoài khu vực nhà nước: nếu thuộc đối tượng được phép, kết nối thông qua Cổng tích hợp dữ liệu và dịch vụ dùng chung (Lớp 2). Tùy tính chất khai thác, việc thu phí/không thu phí thực hiện theo quy định.
Lớp 5 - Phần mềm quản lý CSDL tập trung
Phần mềm quản lý CSDL tập trung có các nhóm đối tượng sử dụng chính bao gồm:
- Người dùng thuộc Bộ Tư pháp.
- Người dùng thuộc Sở Tư pháp.
- Người dùng từ các tổ chức được phép tiếp cận thông tin ngăn chặn giao dịch công chứng.
Nhóm chức năng cơ bản của Phần mềm quản lý CSDL tập trung gồm:
- Quản lý dữ liệu quy trình giao dịch công chứng (từ khởi tạo hồ sơ đến theo dõi biến động hồ sơ).
- Quản lý dữ liệu thông tin ngăn chặn/giải tỏa.
- Quản lý xác thực thông tin công dân và đối chiếu với CSDL dân cư quốc gia.
- Quản lý dữ liệu cảnh báo rủi ro trong hoạt động công chứng.
- Quản lý, tra cứu thông tin.
- Quản lý, tra cứu văn bản công chứng điện tử.
- Quản lý thông tin tổ chức hành nghề công chứng.
- Quản lý thông tin công chứng viên.
- Báo cáo tổng hợp kết quả hoạt động công chứng.
- Chia sẻ, tích hợp với nền tảng công chứng điện tử.
- Báo cáo thống kê, phân tích dữ liệu theo các vai trò Bộ Tư pháp. Sở tư pháp. Tổ chức hành nghề công chứng
- Quản lý danh mục dùng chung và danh mục hệ thống.
Lớp 6 - Phần mềm chuyển đổi CSDL Công chứng địa phương
Phần mềm chuyển đổi, rà soát CSDL Công chứng cần có các chức năng cơ bản như sau:
- Tiếp nhận, quản lý dữ liệu giao dịch đã công chứng từ CSDL CC của địa phương.
- Tiếp nhận, quản lý dữ liệu ngăn chặn/giải tỏa từ CSDL CC địa phương.
- Hỗ trợ rà soát, cảnh báo dữ liệu giao dịch đã công chứng.
- Hỗ trợ rà soát, cảnh báo dữ liệu ngăn chặn/cảnh báo rủi ro.
- Tổng hợp, phân tích báo cáo dữ liệu đã chuyển đổi, làm sạch.
- Chức năng xác nhận dữ liệu công chứng sau chuyển đổi.
-
V. LỘ TRÌNH CHUYỂN ĐỔI DỮ LIỆU
-
1. Giai đoạn 1 - Định hướng chiến lược
Thời gian: Từ 1/1/2026 đến 20/02/2026
Nội dung công việc:
- Thống nhất mục tiêu chuyển đổi dữ liệu.
- Thảo luận với các địa phương về hiện trạng dữ liệu, hiện trạng nhà cung cấp giải pháp phần mềm, hiện trạng công nghệ.
- Đánh giá cơ hội và khả năng.
- Xác nhận định hướng chiến lược.
- Thống nhất kế hoạch chi tiết.
- Mô hình hóa lộ trình chuyển đổi chi tiết từng địa phương.
-
2. Giai đoạn 2 - Đào tạo tập huấn 34 địa phương
Thời gian: Từ 23/02/2026 đến 15/03/2026
Nội dung công việc:
- Họp đồng bộ kế hoạch chuyển đổi dữ liệu và triển khai CSDL CC với 34 địa phương, các nhà cung cấp phần mềm quản lý CSDL CC Địa phương.
- Trình diễn phần mềm chuyển đổi, rà soát CSDL công chứng hiện có của các địa phương.
- Hoàn thiện Phần mềm quản lý CSDL CC mô hình tập trung.
- Hoàn thiện phần mềm chuyển đổi, rà soát CSDL CC địa phương.
-
3. Giai đoạn 3 - Chuyển đổi dữ liệu thí điểm
Thời gian: Từ 15/03/2026 đến 30/03/2026
Nội dung công việc:
- Tổ chức chuyển đổi dữ liệu thí điểm cho 2 CSDL CC Địa phương
- Phối hợp các nhà cung cấp phần mềm quản lý Cơ sở hành nghề Công chứng để kiểm thử kết nối trao đổi dữ liệu điện tử với môi trường Sandbox.
-
4. Giai đoạn 4 - Chuyển đổi dữ liệu chính thức
Thời gian: Từ 1/4/2026 đến 30/06/2026
Nội dung công việc:
- Đào tạo tập huấn, hướng dẫn sử dụng phần mềm chuyển đổi CSDL Công chứng cho 32 địa phương còn lại.
- Phối hợp các địa phương thực hiện chuyển đổi, rà soát làm sạch dữ liệu các CSDL Địa phương.
- Thực hiện kết nối đồng bộ dữ liệu với CSDL Tổng hợp quốc gia và các CSDL Quốc gia khác có liên quan.
-
5. Giai đoạn 5 - Vận hành chính thức
Thời gian: Từ 1/7/2026
Nội dung công việc:
- Nghiệm thu kỹ thuật, đưa hệ thống vào vận hành chính thức
- Ngắt toàn bộ CSDL Công chứng địa phương
-
Phản ứng của bạn là gì?
Thích
3
Không thích
0
Yêu
0
Vui
0
Tức giận
0
Buồn
0
Bất ngờ
0
